|


Визначення ролей (прав)
У правах визначається, що користувачі можуть робити з таблицями та процедурами. Права визначаються для користувачів. У цьому розділі буде описано процес визначення прав.
Синхронізація назв процедур, що зберігаються
У процесі виходу нових версій програми в базі даних можуть з'являтися нові процедури, що зберігаються. Тому необхідно оновлювати інформацію в базі даних про ці процедури.
Для синхронізації назв процедур, що зберігаються, виконайте команду меню Адміністрація-> Користувачі-> Довідник процедур.

Заберіть дерево процедур, що зберігаються. Для цього заберіть галочку Дерево.
 Тепер для синхронізації процедур, що зберігаються, натисніть на кнопці Встановити Проценури.
Синхронізація назв таблиць
У процесі виходу нових версій програми у базі даних можуть з'являтися нові таблиці. Тому необхідно оновлювати інформацію в базі даних про ці таблиці.
Для синхронізації назв таблиць виконайте команду меню Адміністрування-> Користувачі-> Посилання на таблицю .
 Заберіть галочку Дерево для того, щоб забрати дерево.

Для синхронізації назв таблиць клацніть на кнопці Встановити таблиці.
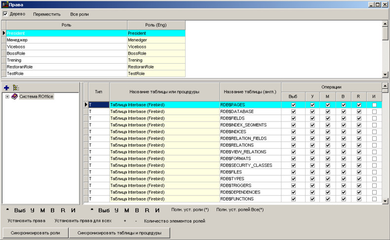
Встановлення прав
Для встановлення прав спочатку синхронізуйте таблиці та процедури, як було описано вище.
Після цього викличте довідкові права. Для цього виконайте команду меню Адміністрація-> Користувачі-> Права.

Заберіть галочку Дерево, для того, щоб прибрати дерево прав.

У таблиці зверху вказуються права, а таблиці знизу вказуються права доступу до таблиць та процедур.
Права доступу до таблиць представлені стовпцями:
Виб - Вибірка. Дозволяється витягувати дані з таблиці.
У - Видалення. Дозволяється видаляти дані у таблицях.
М - Модифікація. Дозволяється змінювати дані у таблиці.
У - Вставка. Дозволяється вставляти інформацію до таблиці.
R - Права. Визначає, чи має право користувач визначати права для користувачів.
Права доступу до процедур представлені стовпцями: І - Витяг. Дозволяється виконувати процедури, що зберігаються.
Внизу таблиці міститься ряд кнопок для визначення прав. Розглянемо їх застосування з прикладу.
Приклад: Необхідно визначити нове право менеджерів.
Рішення: Перейдіть до верхньої таблиці (з назвами прав). Натисніть Insert до створення права (ролі).

Вкажіть назву права.
Примітка: Назва прав не повинна співпадати з назвою користувачів.
Перейдіть на таблицю вказівки прав таблиць та процедур, що зберігаються.
Натисніть кнопку Синхронізувати таблиці та процедури для синхронізації даних

Для визначення прав Вам необхідно вказати галочки у відповідних стовпцях таблиці. Можна визначати права для кожної таблиці та процедури, що зберігається.
Так само можна вказувати і прибирати права для всіх таблиць і процедур, що зберігаються. Для цього призначена ціла група кнопок:
* - Встановлює/знімає галочки у всіх таблицях та процедурах.
Виб - Встановлює/знімає галочки Вибірки у всіх таблицях.
У - Встановлює/знімає атрибут видалення у всіх таблицях.
М - Встановлює/знімає атрибут модифікації у всіх таблицях.
У - Встановлює/знімає атрибут вставки записів у всіх таблицях.
R - Встановлює/знімає атрибути визначення прав у всіх таблицях.
І - Встановлює/знімає атрибут виконання процедур, що зберігаються.
Натисніть відповідні кнопки, щоб вказати права.

До останнього часу Ми налаштовували права доступу лише в базі даних, але ці права ще не визначені на сервері баз даних Interbase (Firebird). Без визначення прав доступу на сервері, не можна буде працювати з базою даних.
Для визначення прав на сервері бази даних Inerbase (Firebird) призначено низку кнопок:
+ - Створює право (роль) у сервері бази даних Interbase (Firebird).
- -Видаляє право (роль) у сервері бази даних Interbase (Firebird).
Встановити права - встановлює права на сервері бази даних Interbase (Firebird) для вибраної таблиці або процедури, що зберігається.
Встановити права всім - встановлює права всім таблиць і збережених процедур.
Синхронізувати ролі - синхронізація права в базі даних і в сервері бази даних Interbase (Firebird).
Для створення всіх прав вручну спочатку натисніть кнопку "-" для видалення ролі, якщо вона була. Потім натисніть "+" до створення нової ролі. Після цього визначте права в таблицях та процедурах натисканням кнопки Встановити права всім.
Якщо Вам не особливо важливими є обмеження прав доступу, то всі операції з визначення ролі Ви можете зробити за допомогою кнопок:
Повн. вуст. ролі (*) - синхронізує всі таблиці та процедури в таблиці ролей, вказує скрізь галочки в таблицях та процедурах, створює роль на сервері бази даних Interbase (Firebird) та визначає права для доступу до таблиць та збережених процедур на рівні бази даних Interbase (Firebird). Ця команда виконується для поточної ролі.
Повн. вуст. ролі Всі(*) - робить те саме, що й команда Полн. вуст. ролі (*), але стосовно всіх прав (ролей).

|